QSO Tournament Studio 1.0.74
 • about • overview • documentation • contacts russian  

  The program interface is constructed on metaphor TDI (tabbed document interface) - files open in separate desktop tabs. The program desktop contains panels, the arrangement and which size can be adjusted dragging by the mouse.

  Panels can be closed or minimized. Panel "Tournament" displays all elements of competition presented in the form of tree-like structure. Panel "Property" is intended for viewing and change of properties of the allocated elements of competition. Panel "Message" displays diagnostic and program reports of information.

  The contextual menu of a tree caused by the right button of the mouse, contains commands of formation of structure of competition.

  Localization of the user interface of the program is supported. Russian and the English interface are now accessible. Localization gets out automatically on the basis of flowing culture an operating system (can be established compulsorily a key of a command line).

  The contextual menu of node "Members" allows to create folders with files of participants, to add in them the sent member files. The menu of node "Modules" allows to add algorithms of processing of current competition. Member files can be added in folders dragging of the necessary files from an operating system file processor (drag&drop).

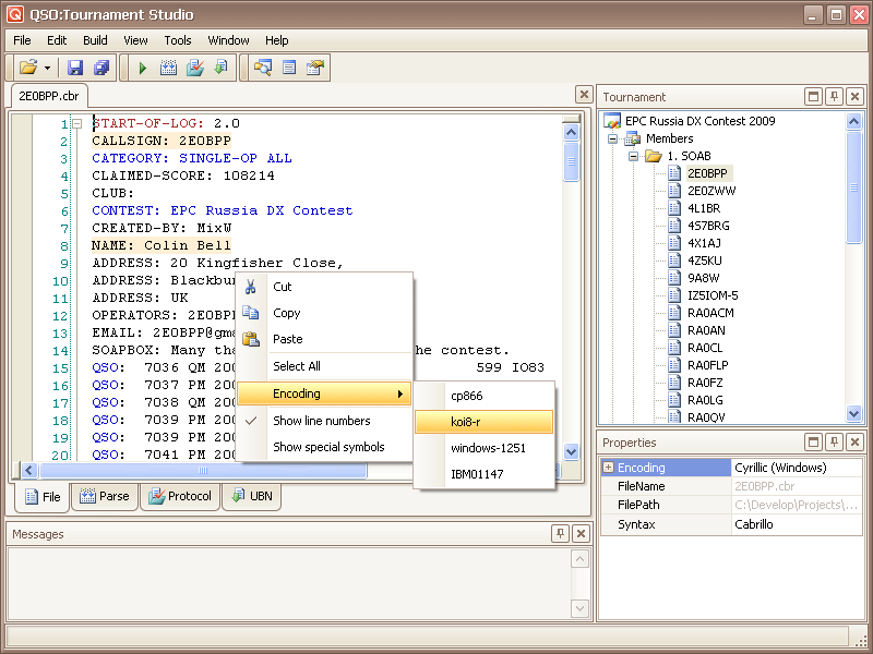
  The program contain the built in editor in which it is possible to open an initial file for viewing, search of errors and modification.

  The editor has means of syntactic highlight of the text, display of special symbols (not visible in simple text editors). The editor allows to process correctly members files in different codings.

  The initial text of a member file is displayed on tab "File". All processing is made on the basis of contents of this tab.

  Tab "Parse" displays result of parsing of the initial text of file from tab "File". It allows to be convinced of correctness of understanding by the module of tournament of structure of an initial file of the participant.

  Tab "Protocol" contains result of processing of a file content from tab "File" with the full analysis of an addition of points and errors.

  The protocol contains a full speed of calculation which can be used a judiciary board for the control and the permission of disputable situations, and also is given the participant for check.

  Tab "UBN" contains result of processing of a file content from tab "File" and the short list of errors. Represents the ready text for an UBN-file which, if necessary, can be corrected in this window before preservation. To save it in a file it is possible a command "Save" the main menu or the panel of tools.

  UBN contains only diagnostics of errors.

  The algorithm of data processing is defined by the connected module which can be one of general modules delivered with the program, the external compiled assemblies (.Net Assembly) or files with the initial text on one of languages.Net (C #, VB).

  Competition can use some modules, to connect necessary it is possible from the contextual menu of node "Modules". Only one module should be active. At performance of calculations and processing in the panel of messages the information about flowing is displayed by the module used for calculation.

  The general assemblages are delivered in program structure. They realize the predetermined algorithms of competitions custom-made.

  Files with initial texts of algorithm are created by users for realization of the algorithms and compiled before each use of such module.

  External assemblies .Net can be created users of the program for processing of the competitions. Assemblies can be created any means of working out for .Net.

  Algorithm options are accessible in elements of node of "Property" of a competition tree. Allocate an adjustment element, having clicked on it the mouse, and make the necessary changes in panel "Property".

  Programs contains the built in directories for use in algorithms of tournaments.

  Directory CTY (it is known as a file cty.dat).

  Directory DXCC, WAE, P150C etc.

  QTH-locator processing (Maidenhead Locator).

  Calsing info.

  The program forms reports "Scores", "Missing files", "Members".

  On tab "Preview" the report is formed in a adapted for viewing and the print. On tab "Text" the report is presented in the form of a plain text. On tab "HTML" the report is presented in the form of a html-code. It can be convenient at the report publication on web sites or in Internet forums and blogs.

  Settings elements "Reports" is possible to change a chosen report.
<< back more info >>
Vladislav Miroshin © 2004..2019