QSO Tournament Studio 1.0.74
 • about • overview • documentation • contacts russian  

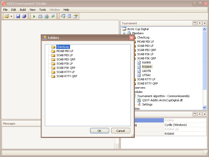
Move and Copy member file.


   Click the right button of the mouse in a tournament tree. There will be a context menu in which it is necessary to choose "Action" - "Move to..." (or "Copy to...").

   Select destination tournament folder and click "OK" button.

   The specified member file will be moved (or is copied) in the chosen tournament folder.
<< back next >>
Vladislav Miroshin © 2004..2019