QSO Tournament Studio 1.0.74
 • about • overview • documentation • contacts russian  
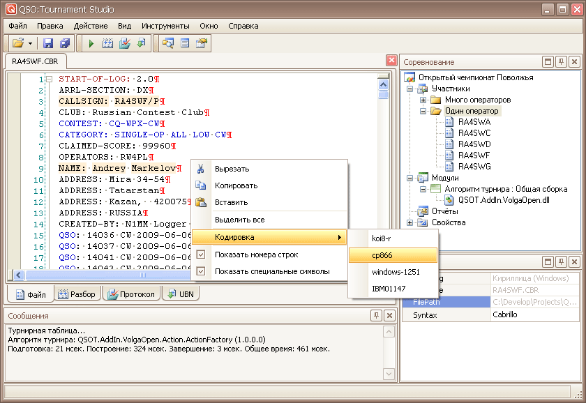
  Интерфейс программы построен на метафоре TDI (tabbed document interface) - файлы открываются в отдельных вкладках рабочего стола. Рабочий стол программы содержит панели, расположение и размер которых может быть настроено перетаскиванием мышью. Панели могут быть закрыты или минимизированы. Панель "Турнир" отображает все элементы соревнования, представленные в виде древовидной структуры. Контекстное меню дерева, вызываемое правой кнопкой мыши, содержит команды формирования структуры соревнования. Панель "Свойства" предназначена для просмотра и изменения свойств выделенных элементов соревнования. Панель "Сообщения" отображает диагностические и информационные сообщения программы.
  Поддерживается локализация пользовательского интерфейса программы. Сейчас доступны русский и английский интерфейс. Локализация выбирается автоматически на основании текущей локали операционной системы (может быть установлен принудительно ключом командной строки).

  Контекстное меню узла "Участники" позволяет создавать папки с файлами участников, добавлять в них присланные логи. Меню узла "Модули" позволяет добавлять алгоритмы обработки текущего соревнования. Файлы отчётов (логи) участников можно добавлять в папки перетаскиванием нужных файлов из проводника операционной системы (drag&drop).
  При создании нового соревнования следует указать: "Имя файла" с этим именем в папке, указываемой в параметре "Расположение", будет создана подпапка, в ней будет создана структура турнира и файл, в котором сохраняется создаваемое соревнование. "Название" - отображаемое в дереве имя соревнования.
  Программа имеет встроенный редактор в котором можно открывать исходный файл отчёта (лог) участника для просмотра, поиска ошибок и внесения изменений.

  Редактор имееет средства синтаксической подсветки текста, отображения специальных символов (не видных в простых текстовых редакторах). Редактор позволяет правильно обрабатывать исходные логи в разных кодировках.

  Исходный текст лога отображается на вкладке "Файл". Вся обработка производится на основании содержимого этой вкладки.
  Вкладка "Разбор" (быстрый вызов "F6") отображает результат парсинга исходного текста лога из вкладки "Файл". Позволяет убедиться в правильности понимания модулем турнира структуры исходного файла участника.
  Вкладка "Протокол" (быстрый вызов "F7") содержит результат обработки лога участника из вкладки "Файл" с полным анализом начисления очков и ошибок. Сохранить протокол в файл можно командой "Сохранить" (Ctrl+S) главного меню или панели инструментов.

  Протокол содержит полный ход расчёта, который может быть использован судейской коллегией для контроля и разрешения спорных ситуаций, а также предоставлен участнику для проверки.
  Вкладка "UBN" (быстрый вызов "F8") содержит результат обработки лога участника из вкладки "Файл" и короткий список ошибок. Представляет собой готовый текст для UBN-файла, который, при необходимости, можно исправить в этом окне перед сохранением. Сохранить его в файл можно командой "Сохранить" (Ctrl+S) главного меню или панели инструментов.

  UBN содержит только диагностику ошибок.
  Алгоритм обработки данных определяется подключенным модулем, который может быть одним из поставляемых с программой общих модулей, внешней скомпилированной сборкой (.Net Assembly) или файлами с исходным текстом на одном из языков .Net (C#, VB).

  Соревнование может использовать несколько модулей, подключить нужные можно из контекстного меню узла "Модули". Активным должен быть только один модуль. При выполнении расчётов и обработки в панели сообщений отображается информация о текущем используемым для расчёта модулем.
  Общие сборки поставляются в составе прораммы. Они реализуют предопределённые алгоритмы соревнований, выполненные на заказ.

  Файлы с исходными текстами алгоритма создаются пользователями для реализации своих алгоритмов и компилируются перед каждым использованием такого модуля.
  Встроенные общие сборки создаются и сопровождаются разработчиком программы. Состав общих сборок может изменяться.
  Внешние сборки .Net могут быть созданы пользователями программы для обработки своих соревнований. Сборки могут быть созданы любыми средствами разработки для .Net.
  Настройки алгоритма доступны в элементах узла "Свойства" дерева соревнования. Выделите элемент настройки, щелкнув по нему мышью, и внесите нужные изменения в панели "Свойства".

Элемент настройки "Время проведения" содержит описание времени проведения турнира в терминах "время начала" (Starts) "время окончания" (Ends) "длительность минитура" (RoundDuration).
Элемент настройки "Допустимое расхождение времени" содержит значение в минутах.
Элемент настройки "Засчитывать связи при отсутствии файла" позволяет разрешить засчитывать связи с корреспондентами не приславшими логи (свойство Approve значение true) и сколько упоминаний этого корреспондента в файлах других участников для этого требуется (свойство RefCount).
  Программ содержит встроенные справочники для использования в алгоритмах турниров. Справочники актуализируются по мере появления новых версий.

Справочник CTY (известен как файл cty.dat).
Справочник DXCC.
Справочник Р150С.
Обработка QTH-локатора (Maidenhead Locator).
Информация о позывном через разные справочники.
  Программа формирует отчёты "Турнирная таблица", "Отсутствующие файлы", "Список участников". Отчёты формируются для каждой группы участников. Вызов отчёта - из контекстного меню узла "Участники" или "папка" в дереве соревнования. Отчёты формируются модулем соревнования. Для каждого соревнования могут быть реализованы свои версии отчётов.

Отчёт "Турнирная таблица".
Отчёт "Отсутствующие файлы".

Подробное описание программы читайте в руководстве

Vladislav Miroshin © 2004..2019